WindowexeAllkiller

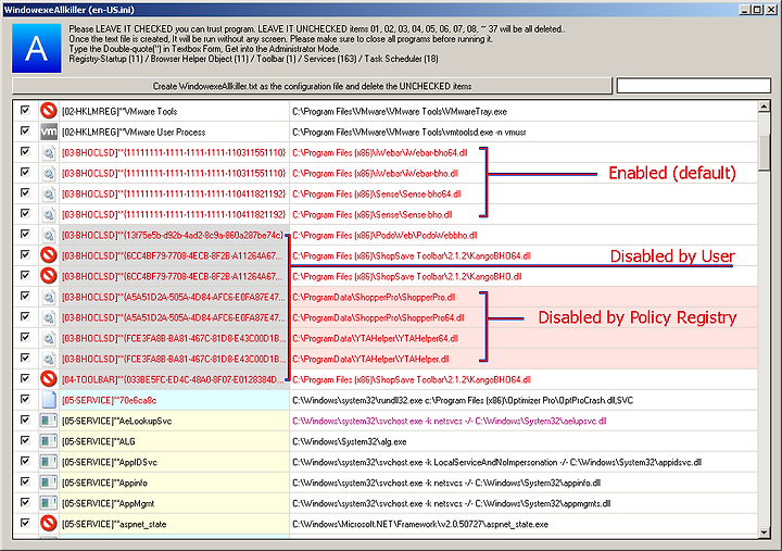
브라우저 확장모듈, 툴바 변경사항

프로세스 천국 2014. 8. 16. 01:26

업데이트가 되었거나 작업중인 것만 이 분류에 포스팅합니다.

 

 

 

묻지마 삭제

\.....\Policies\Ext\CLSID